外部对接人&外部角色
外部对接人
需要哪个外部成员参与到我方企业的业务协作中,就需要联系外部企业设置该成员作为对接人。
外部对接人就是负责参与我方业务协作的负责人。对接人分为:
- 代管通讯录的企业:由我方添加,可以修改或移除
- 非代管通讯录的企业:由对方添加,我方也可修改部分信息或移除对接人
注意:只有内部成员可以设置为对接人,外部联系人不可设置为对接人;即外部联系人不参与企业互联的任何业务。
全部对接人
全部对接人列表中,显示了互联组织中的对方对接人。

添加对接人
对代管通讯录的企业,可以直接添加对接人。
企业详情页中添加
对于代管通讯录的企业,可以在企业详情页中添加对接人。如下图所示:

注:只有存在代管企业的互联组织,在「全部对接人」列表处才会显示「添加对接人」按钮;添加对接人时,企业的设置只能选择具有通讯录代管权限的企业。
导出对接人
对于对接人列表中的「全部对接人」,我们可以将其导出进行维护。如下图所示:

移除对接人
对于不需要维护或不想要其参与我方业务协作的对接人,可以直接移除。如下图所示:
1)全部对接人列表处移除

2)对接人详情中移除

3)企业详情中移除对方对接人

修改对接人资料
在「全部对接人」列表中,点击具体的对接人详情,可以进行如下操作:
- 代管通讯录的企业:邀请中的对接人支持修改姓名、手机、邮箱及调整角色组;普通对接人支持修改姓名及调整角色组
- 非代管通讯录的企业:支持修改姓名及调整角色组
如下图所示,为代管通讯录的企业的邀请中对接人资料修改操作:

对接人角色
管理角色
为了更好的管理第三方企业的对接人,可以将他们按角色划分,在业务协作的时候,也可以按照角色分配任务。
1)添加角色
点击「对接人角色」右侧的【+】按钮,可以添加对接人角色。如下图所示:

2)修改名称
选择对应的角色,点击右侧的按钮,可以修改角色名称。如下图所示:

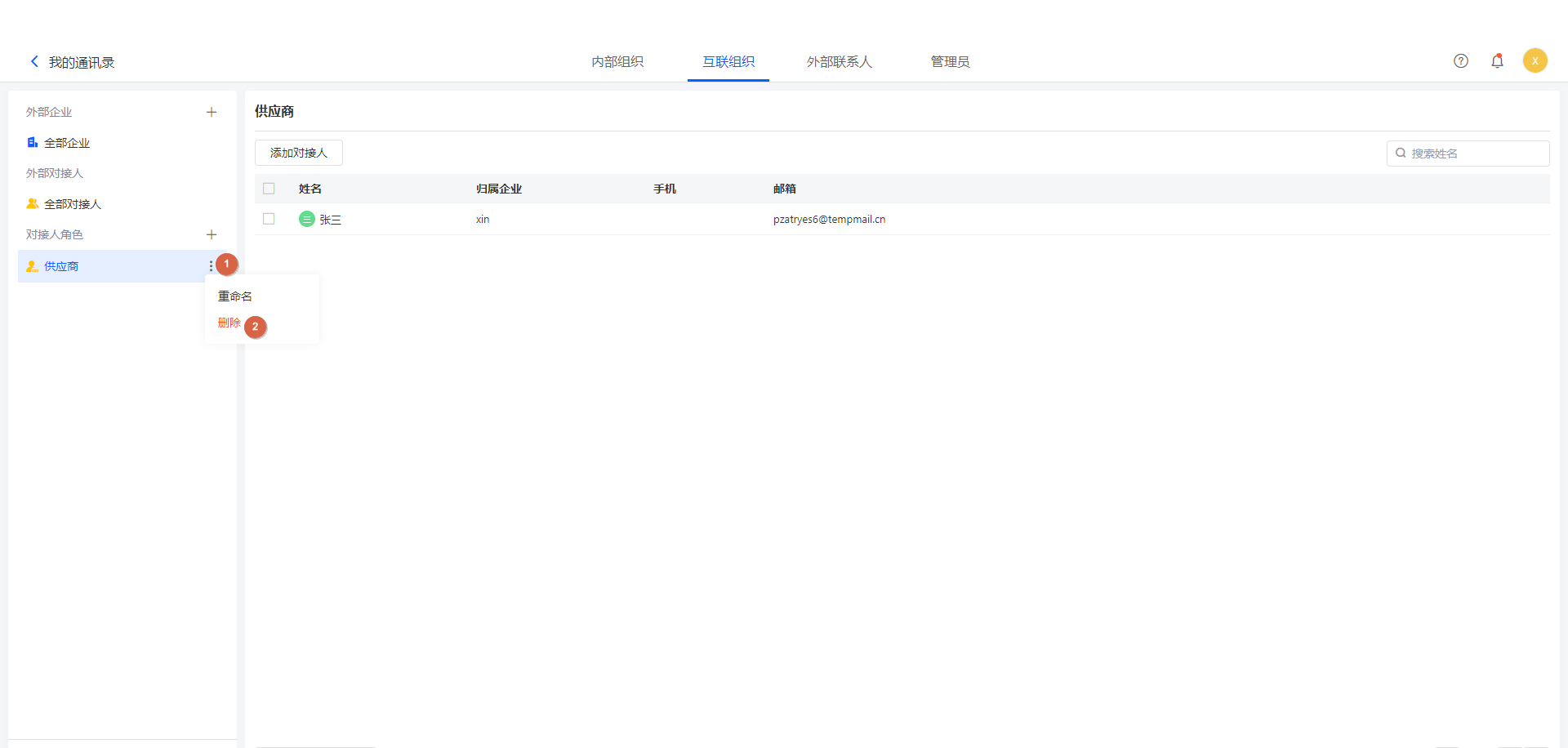
3)删除角色
对于不需要的角色可以进行删除。如下图所示:

注:删除角色会同时删除该角色的权限,但不会删除此角色中包含的对接人。
4)添加角色中的对接人
为角色添加对接人,可以是不同企业的不同对接人。如下图所示:

5)移出角色中的对接人
对于角色中不需要的对接人,可以直接从角色里移出。如下图所示:

注:移出后,对接人无法再参与此角色相关的外部企业协作,但不会删除移出的对接人,可在全部对接人处继续设置角色。
